아카이브
[VR 팀프로젝트] 랜덤 ui창 띄우기 본문
게임 속에서 적을 다 처치하면 나타나는 업그레이드 장비를 선택할 수 있는 ui창을 구현하고자 함

업그레이드 기능을 8개 정도 만들어 놓은 후 그 중 2개를 랜덤으로 선택하여 플레이어가 선택할 수 있도록 한다
우선 업그레이드 정보를 담을 패널들을 만들어준다



UgItemData.cs를 만들어 scriptble object로 데이터 저장




UpgradeItem 스크립트를 만든 다음 UpgradeItem 오브젝트에 붙인다


잘 나오는지 확인

이제 랜덤 버튼을 누르면 8개 업그레이드 아이템 중에 2개씩 랜덤으로 나오게 만든다

Canvas 안에 랜덤버튼 만들어주고 RandomItem 오브젝트 안에 스크립트를 넣어준다


잘 되는지 확인

이제 ui창 위에 오브젝트를 띄운다
OverUI 레이어 추가

메인카메라 자식으로 오브젝트만 보여주는 카메라 추가

카메라 설정


Canvas 설정

ui 위에 부착할 오브젝트 설정

빙글빙글 돌아가게 하려고 Rotation 스크립트를 넣어주었다


VR 환경에서 구현되는지 확인하기 위해 OVRCameraRig와 OVRCanvas 설정
왼손을 사용해서 grab 하기 때문에 컨트롤러를 손 모양으로 바꿔주었다.

메인카메라도 비활성화 하고 Canvas의 Render Mode도 World Space로 바꿔줌


distance grab으로 멀리서 물체를 잡을 수 있게 함




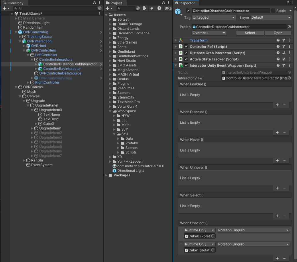
distance grab으로 물체를 잡고 놓으면 제자리로 돌아가게하는 기능을 만든다

Controller Distance Grab Interactor 안에 Interactor Unity Event Wrapper 부착
Unselect 안에 스크립트에서 만든 Ungrab을 넣어줌


'VR 콘텐츠 제작' 카테고리의 다른 글
| [VR 팀프로젝트] 타이틀 씬 연출하기 (1) | 2023.12.29 |
|---|---|
| [VR 팀프로젝트] Wave 끝났을 때 연출 만들기 (0) | 2023.12.14 |
| [VR 팀프로젝트] UI에 UpgradeData 데이터 넣기 (0) | 2023.11.29 |
| 팀프로젝트 업그레이드 UI 구성 (0) | 2023.11.16 |
| Interaction 초기설정 (0) | 2023.10.26 |